티스토리 뷰
[R 프로그래밍 이야기 1화] R studio(R 스튜디오) 활용하기 - 윈도우(Windows)에 R 설치 후 설정(셋팅) 하면 개발이 편해지는 유익한 것들
데쟁이 2021. 10. 19. 20:550. R을 제대로 이용해 보자!
R을 설치하고 나면 대부분 R 스튜디오를 설치합니다. R은 프로그래밍의 생산성을 높이기 위해 제작된 IDE(Integrated Development Environment)입니다. 물론 R 스튜디오를 설치하지 않아도 개발을 할 수 있습니다.
다만 이 경우 R 프로그래밍이 익숙하지 않을 경우 상당히 비효율적으로 작업이 이뤄지게 됩니다. 물론 혹자는 하드하게 마스터를 위해 R 스튜디오를 사용하지 않고 개발하는 것을 추천하기도 합니다.
다만 공부는 항상 내 스타일에 맞추는게 제일 좋은 것이니, 여러분들이 원하는 방법으로 공부하시면 됩니다. 프로그래밍은 활용이 더 중요하다는 점 잊지마세요.
자 그럼 본론으로 들어갑시다.
이번 포스트에서는 R 스튜디오를 설치하는 방법보다 설치하고 초기에 설정해야할 몇 가지 팁을 소개하도록 하겠습니다.
1. 소스코드 기본 폴더 만들기
1-1. R 스튜디오 기본폴더 설정
프로젝트를 하다보면, 폴더를 잘 추적하지 못해 당황하는 경우가 있습니다. 그래서, 설치한 후 본인이 익숙한 디렉토리 위치를 설정하면 매우 좋습니다. 저 같은 경유 C:\ 하위 또는 별도 드라이브가 있는 경우에는 D:\ 하위에 프로젝트 폴더를 만들어 작업하는 경우가 많습니다.
예) D:\myRproject
여기서 잠깐 !!!
위와 같이 프로젝트 폴더를 만든 이유는 윈도우에서 R을 설치하게 되면 한글이 문제가 됩니다. 이는 윈도우 한글 인코딩이 문제가 있기 때문인데요. R의 경우 UTF-8을 기반으로 하는데, 윈도우는 cp949를 기반으로 하기 때문입니다. 그래서 폴더명칭이 한글이 포함되어 있을 경우 많은 오류를 야기하기 때문에 이점 꼭 주의하셔야 합니다.
자 R 스튜디어가 실행하고 아래와 같이 Global Options를 선택합니다.

좌측의 R General에서 Default Working Directory(Wehn not in Project) : 부분에서 Browse를 클릭합니다.

그리고 아까 작성했던 폴더를 찾아가 선택을합니다.

그러면 아래와 같이 선택된 것이 확인이되고, 여기서 Apply를 선택하면 설정은 완료됩니다.

자 그러면 R Studio가 다시 시작할 것으고, 폴더의 위치가 아래와 같이 변경된 것을 확인하실 수 있습니다.

여기서 잠깐 !!!
이 방법은 R 스튜디오가 실행될 때 폴더 위치를 설정한 것입니다. 프로젝트를 생성할 때 해당 폴더 하위에 생성하는 하는 방법은 또 다른 설정이 필요합니다.
1-2. R 스튜디오 프로젝트 기본폴더 설정하기
R은 기본적으로 script 단위로 개발이 됩니다. 그러나 만약 기본적으로 사용하는 데이터 파일(Excel, CSV 등)이 있다면 폴더 형태로 작업을 수행하는 것이 더 소스를 관리하는게 편리해 집니다. 그럼 설정을 해 보겠습니다.
먼제 새로운 프로젝트를 생성합니다.

새 프로젝트를 생성하는 New Project를 선택합니다. 그리고 New Directory를 선택합니다. 그리고 New Project를 선택합니다.


아래와 같이 Browse를 선택한 다음, 1-1에서 지정한 R 스튜디어 시작 폴더를 설정해 줍니다. 그리고 Use renv with this Project를 체크합니다.


그리고 Directory Name을 설정한다음 Create Project를 클릭합니다.

자 그럼 지정된 폴더에 원하는 Project 생성이 완료된 것을 확인할 수 있습니다.

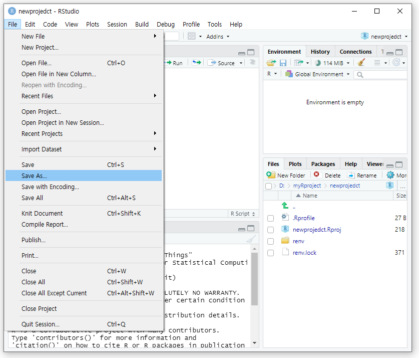
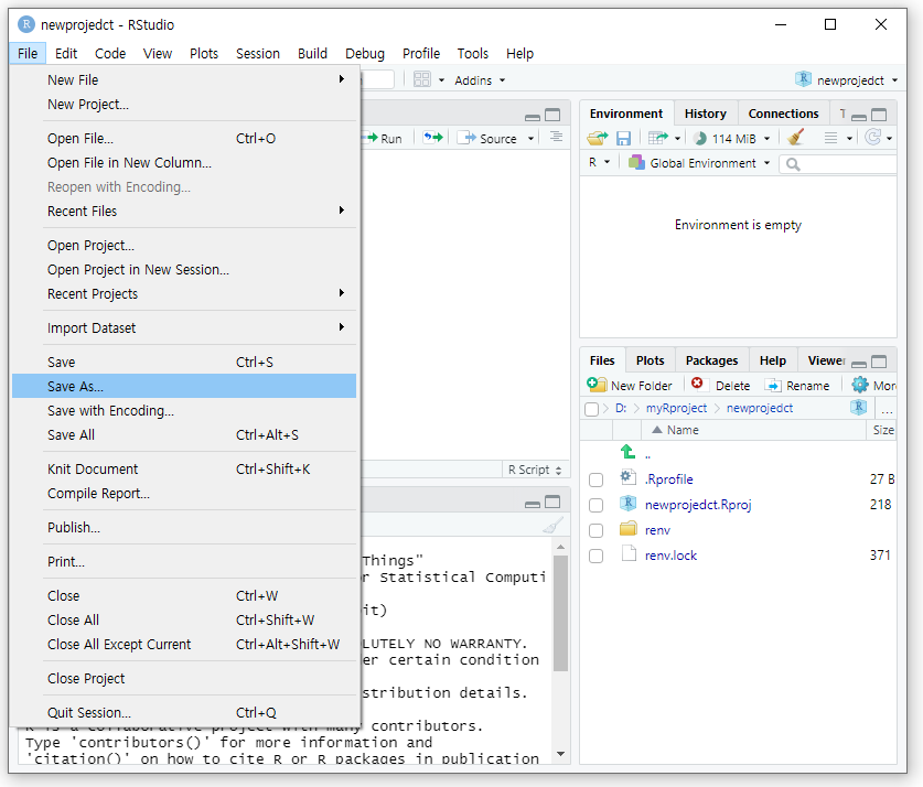
이제 해당 프로젝트에서 Main Script를 생성, R 프로그래밍을 작성합니다. 그리고 Save As를 통해 Main.R을 입력해 저장을 합니다. 그러면, 프로젝트를 폴더를 생성 스크립트 소스파일을 생성, R 프로그래밍을 원하는 폴더에 원하는 파일로 유지관리할 수 있는 체계가 설정이 됩니다.


자 ~ 이제 프로젝트를 생성 스크립트를 작성할 준비가 되었습니다.

2. 맺음말
이번 포스트에서는 R 프로젝트를 원하는 디렉토리에 생성하고, 스크립트를 작성하는 방법에 대해서 알아보았습니다. 여러분들도 이 방법을 통해서 작성한 코드를 손쉽게 관리할 수 있으면 좋겠습니다.
끝으로 참고가능한, R 스튜디오 설치 및 설정에 대해서 링크를 남깁니다. 학습에 참고하세요~
여러분들의 관심과 구독, 좋아요는 콘텐츠를 개발하는데 많은 힘이됩니다. 감사합니다.
https://blog.naver.com/rickman2/221449183085
[R 공부하기] R Studio 설치하기 - 윈도우 10(Windows 10)
지난번 포스트에서는 R을 설치하는 방법에 대해서 배워봤습니다. https://blog.naver.com/rickman2/221439...
blog.naver.com
'R 프로그래밍' 카테고리의 다른 글
| [R 프로그래밍 이야기 3화] R 변수, 자료형, 데이터구조(객체)에 대해 알아보기 - R을 배우기 위한 준비운동~ (0) | 2021.11.04 |
|---|---|
| [R 프로그래밍 이야기 2화] R studio(R 스튜디오) 활용하기 - 윈도우(Windows)에 R 설치 후 설정(셋팅) 하면 개발이 편해지는 유익한 것들 (0) | 2021.11.03 |
- Total
- Today
- Yesterday
- PowerQuery
- pip 의존성
- pandas
- fetchmany
- excel create
- Reforme Code
- 판다스
- pythostudy
- 검색엔진
- 엑셀
- fetchall
- 폴더
- 프로세스통신
- 엑셀생성
- SQLite
- 판단스
- 버전다름
- excutemany
- 파이썬
- 파이참
- pycharm
- PYTHON
- python 공부하기
- 엘라스틱
- elastic
- 패키지설치하기
- 파워쿼리
- glob.glob
- 포스트그리
- Excel
| 일 | 월 | 화 | 수 | 목 | 금 | 토 |
|---|---|---|---|---|---|---|
| 1 | ||||||
| 2 | 3 | 4 | 5 | 6 | 7 | 8 |
| 9 | 10 | 11 | 12 | 13 | 14 | 15 |
| 16 | 17 | 18 | 19 | 20 | 21 | 22 |
| 23 | 24 | 25 | 26 | 27 | 28 | 29 |
| 30 |
